


Led the UX and UI redesign of an aging pipeline analytics web application used by oil and gas operations teams across North America. The project focused on modernizing the platform with an intuitive, user-friendly interface and redesigning the end-to-end experience to align with a unified design standard.
The existing system had grown fragmented over time, with inconsistent layouts, interaction patterns, and visual styles that increased cognitive load and slowed decision-making.
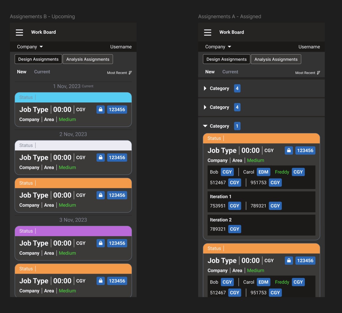
Designed a cohesive UI and scalable design system to unify dashboards, analytics views, and operational workflows across the platform.

Created a scalable design system that established consistent layout structures, typography, color usage, and interaction patterns across all dashboards and analytics views. This unified visual language reduced fragmentation, improved usability, and enabled faster design and development of new features.

Redesigned complex pipeline analytics into clear, structured layouts with standardized data visualizations. Key metrics, trends, and alerts were surfaced more effectively, improving readability and allowing technical users to quickly interpret data without sacrificing analytical depth.

Embedded accessibility and usability best practices throughout the application, including improved contrast, clear labeling, keyboard navigation support, and predictable interaction patterns. This ensured the platform could be used efficiently during daily operations and high-pressure scenarios by a wide range of users.
Complex pipeline data was re-presented through clear, consistent layouts and data visualizations that improved readability while preserving the depth required by technical users. Accessibility and usability best practices were embedded throughout the redesign to support daily operational use.
The modernized application delivered a consistent, intuitive experience, improved user adoption, reduced friction across workflows, and established a strong foundation for future feature expansion and analytics capabilities.